爱授权系统V3.0免授权版
作者:网友投稿日期:2025-09-30浏览:4802分类:只有源码
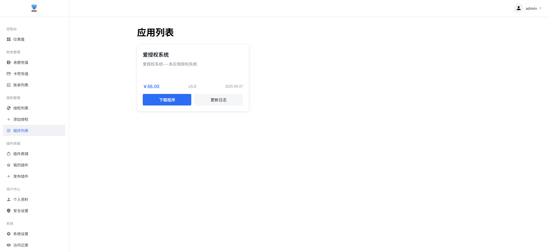
| 爱授权系统V3.0免授权版 已去授权,不要点在线更新 是SG15加密,宝塔自行安装组件 图片在下图 有远程广告api,插件商城api 上面这两个非常使用 可以在自己源码里面进行引用 拿走不谢! 下载链接: https://pan.baidu.com/s/1GlhXnxINw4xhrhYH9h2wsQ?pwd=n8ei 提取码: n8ei |
相关文章
- 12-08 唯导航v1.0.0开源版源码
- 12-07 多功能号卡推广分销管理系统 流量卡推广分销网站主题系统源码
- 12-07 织梦素材网源码资源下载站源码带用户中心和VIP充值金币下载程序
- 12-07 在线智能网页工作便签备忘录html源码
- 12-06 魔方财务系统简约模板
- 12-05 潮乎盲盒微信小程序源码 二开优化 (附教程)
- 12-04 自己设计了一个html引导页面
- 12-04 星语心愿 给朋友的悄悄话 带后台 附源码
- 12-03 html智能网页工作便签(简单、轻便、快捷)
- 12-03 分类随机短视频小姐姐视频源码(附接口)
- 12-02 开源PHP个人技术导航系统网站源码 带后台
- 11-30 最新魔方财务指点模板M1+M2全套源码
取消回复欢迎你发表评论:
- 协助本站优化一下
Copyright© XGW9.COM版权所有〖小庚资源网〗
〖恒创科技〗为本站提供专业云计算服务
本站发布的内容来源于互联网,如果有侵权内容,请联系我们删除!E-mail:xgzyw6@outlook.com
关于我们|我要投稿|免责声明|XML地图



















暂无评论,来添加一个吧。